TUI file manager with multi-pane interface, plugin support, and theme customization built in Go
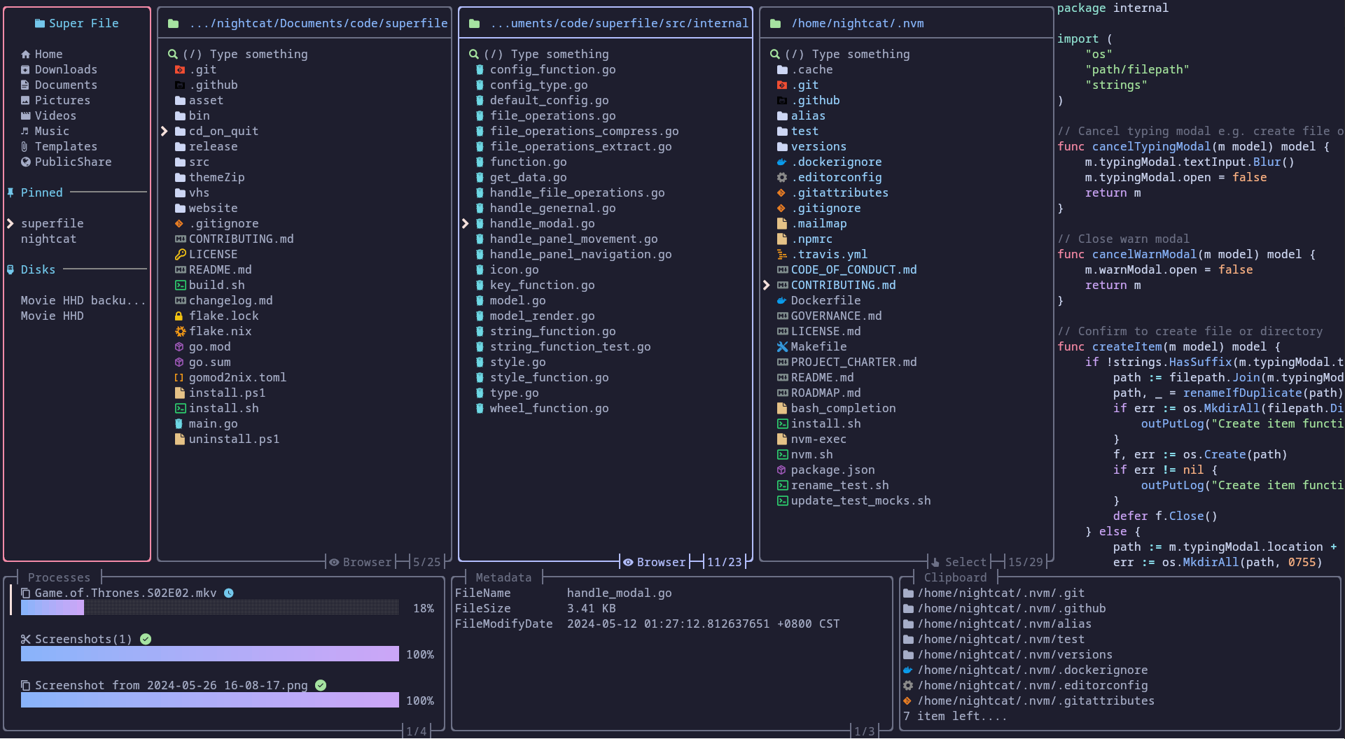
Superfile is a terminal-based file manager written in Go that provides a graphical interface for file operations within the command line. The tool features a multi-pane layout that allows users to navigate directories, perform file operations, and manage files through keyboard shortcuts and visual navigation.
The application supports extensive customization through plugins and themes, with dedicated documentation for both features. It includes configurable hotkeys with vim-style bindings available as an alternative to the default layout. The tool runs as a single binary called spf and supports common file operations through its terminal user interface.
Superfile includes an auto-update mechanism that checks for new versions from GitHub releases every 24 hours, though this can be disabled in the configuration. The tool is cross-platform, with full support on Linux and macOS, while Windows support is still in development. The project provides installation scripts for major platforms and package manager integration.
# via Shell script
bash -c "$(curl -sLo- https://superfile.dev/install.sh)"
# via Winget
winget install --id yorukot.superfile
# via Scoop
scoop install superfile

